お久しぶりです。今回は、主要な画像生成AIツールを実際にインストールして触ってみます。
さて、個人的な話になりますが、多忙(サボりを含む)という理由でしばらくブログから遠ざかっていました。その間、以前趣味で触っていた画像生成AIとも疎遠となり、今では界隈の動向すらよくわからない状態です。
最近になって、ようやく時間が取れたこともあり、おさらいを兼ねて久しぶりに画像生成AIツールの動向を追ってみようかな、といった感じで進めていきます。
ローカル環境で動く画像生成AI
最近、AIによる画像生成を提供するクラウドサービスが本当に増えてきました。価格も安くなったり、なんなら無料で使えるサービスなんかも出てきています。とはいえ、そういったサービスには大なり小なり制限事項があるのが普通です。
それに比べて、ローカル環境で生成AIを動かせば、好みのモデルやLoRAを自由に使い放題。費用を気にせずガンガン負荷の高い処理もできるし、好きなだけ画像を生成できます。(※ただし、初期投資と多少のお勉強は必要ですが…)
そんなわけで、現在主流となっている生成ツールは下記4種。以前とラインナップは変わりませんが、アップデートで操作感も変わっていそうですし、実際に最新版をセットアップして試してみようと思います。
| ツール名 | 特徴 |
|---|---|
| ComfyUI | 自由度・拡張性が非常に高いノードベースUI。 複雑なワークフローを構築でき、Stable Diffusionの最新技術を最も早く、深く試したい上級者・研究者に圧倒的な支持。 |
| Stable Diffusion Web UI (AUTOMATIC1111版) | 最も長く使われてきた定番UI。 機能が豊富で、導入や情報源が最も多い。LoRAや拡張機能など、既存の資産を活かしたいユーザーに根強い人気。 |
| Stable Diffusion Web UI (Forge版) | 従来のAUTOMATIC1111版Web UIの「使いやすさ」を維持しつつ、ロースペック環境でのパフォーマンスを劇的に向上させることに特化して開発された派生バージョン。 |
| Fooocus | 「使いやすさ」を追求したUI。 複雑なパラメータ設定を極力排除し、プロンプト入力だけで高品質な画像を生成可能。初心者や手軽さを求めるユーザーに人気。 |
1. ComfyUI
ノード接続で自由に処理を組み立てられます。しかし、導入及び利用においては、ワークフローの理解が必要なため難易度としては高めです。
ComfyUIの入手方法
ComfyUIは、下記のオフィシャルサイトからダウンロードが可能です。ポータブル版に加えて、手軽に導入できるインストーラー版も用意されており、WindowsとMacの両OSに対応しています。

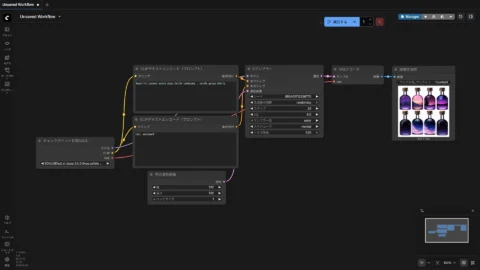
ComfyUIのインターフェース
ComfyUIのインターフェースは、画像生成プロセスをノードとラインで接続する「ワークフローベース」が最大の特徴です。各ステップ(ノード)単位での詳細なパラメータ制御が可能となり、複雑な生成処理を視覚的に組み立てられます。
また、ポータブル版はブラウザ、インストーラー版はアプリとして起動形式が異なりますが、使用するワークスペース(ノードの作業領域)は共通です。

ComfyUIで画像生成
簡単なプロンプトで手書き風のイラストを生成しました。





2. Stable Diffusion web UI (AUTOMATIC1111)
Stable Diffusion web UI(A1111)は、タブ・フォーム形式の多機能な標準インターフェースを持ちます。豊富な拡張機能により幅広い拡張性と直感的な操作が可能ですが、処理速度でノードベースのComfyUIに劣る場合があります。
また、「Stable Diffusion web UI」が正式名称であり、「AUTOMATIC1111」や「A1111」は開発者のユーザー名に由来する俗称です。
Stable Diffusion web UI の入手方法
Stable Diffusion Web UI は、下記の GitHub からダウンロードが可能です。Windows に対応しており、特定の条件はありますが Mac でも動作させることができます。
なお、公開されている標準的な手順でインストールする場合は、事前に Python や Git の準備が必要となるため、導入の難易度はやや高くなります。
Stable Diffusion web UI のインターフェース
Stable Diffusion web UI(A1111)のインターフェースは、機能別にタブで区切られ、各設定がフォーム形式で並ぶシンプルなGUI構造が特徴です。複雑な設定項目も一つの画面に集約され、拡張機能(Extensions)を追加するだけで新たなタブやフォームとして自由に拡張できます。

ComfyUIで画像生成
簡単なプロンプトで手書き風のイラストを生成しました。





RTX5070で試しましたが、手順通りのインストールだけだと動きませんでした。原因は PyTorch のバージョンで、cu128 対応のものにアップグレードする必要があります。(2025/12 時点)
3. Stable Diffusion WebUI Forge
Stable Diffusion WebUI Forge は、A1111(Stable Diffusion web UI)をベースに開発されたUI環境です。特にVRAM効率の改善に注力されており、ローエンドPCでも快適な動作を実現する「軽量性」が最大の特徴です。
Stable Diffusion WebUI Forge の入手方法
Stable Diffusion WebUI Forge は、下記の GitHub からダウンロードが可能です。対応OSはA1111と同じく、Windows 及び Mac で動作させることができます。
Stable Diffusion WebUI Forge のインターフェース
Stable Diffusion WebUI Forgeのインターフェースは、A1111ほぼ同じ画面構成です。しかし、イメージ生成時のVRAMの使用効率や処理速度の面が最適化されていて、同じような操作感でも高負荷な機能を使用する際の軽さと高速性に優れています。

Stable Diffusion WebUI Forge で画像生成
簡単なプロンプトで手書き風のイラストを生成しました。





A1111同様で、RTX50系を使う場合は PyTorch のアップグレードが必要です。(2025/12 時点)
4. Fooocus
Midjourneyのような極めてシンプルなUIと簡単な導入を実現し、AIによる最適なパラメータとプロンプトの自動補完により、初心者でも高品質な画像を直感的に生成できる環境です。
Fooocus の入手方法
Fooocus は、下記の GitHub からダウンロードが可能です。基本的にWindowsでの動作を想定されていますが、非公式ながらMacでも動くようです。
Fooocus のインターフェース
FooocusのUIは、複雑な設定を排したMidjourneyライクなシンプルUIが最大の特徴です。プロンプトの入力のみでイメージの生成ができる他、簡単な操作でスタイルやLoRAも適用可能です。

Fooocusで画像生成
簡単なプロンプトで手書き風のイラストを生成しました。





Fooocus もRTX50系には対応しておらず、動かすには PyTorch のアップデートを行う必要がありました。(2025/12 時点)
また、他にもいくつか苦労した点がありましたので、そのポイントを以下に備忘録として記しておきます。
- cu130に対応したPyTorchのインストール
- UTF-8環境でのインストール
さいごに
今回、最新の動向を追いながら主要な画像生成AIツールを実際に試してみました。
各ツールの比較は最後でまとめますが、触ってみて最も意外に感じたのは、RTX50シリーズがまだまだ対応されていなかった点です。今回の試用では私がRTX5070を使っていたこともあり、ことごとくPyTorch絡みのエラーにぶち当たりました。RTX40シリーズ以前のGPUならトラブルは減ると思いますが、更新されなくなったPythonパッケージなども少なからずあるため、依存関係によるトラブルはどうしてもついて回りそうです。
というわけで、最後に比較表をおいておきます。AIにまとめさせたので信憑性は「?」ですが…。
| 項目 | ComfyUI | A1111 | Forge | Fooocus |
|---|---|---|---|---|
| インターフェース | ノードベース | タブ・フォーム形式 | タブ・フォーム形式 | シンプルなGUI |
| 初心者向け | ★ | ★★★ | ★★★ | ★★★★★ |
| 手軽さ | ★ | ★★★ | ★★★★ | ★★★★★ |
| 拡張性 | ★★★★ | ★★★★★ | ★★★★★ | ★★ |
| VRAM効率 | ★★★★★ | ★★ | ★★★★★ | ★★★★ |
| 人気度 | ★★★★★ | ★★★ | ★★ | ★ |



コメント