以前にもComfyUIのインストールに関する記事を書きましたが、内容が古くなってきた事もあり、最新のWindows版ComfyUIを使ったインストール方法をまとめ直しました。
また、ComfyUIについて触れておくと、自分のパソコンで生成AIを扱うためのツールで、特に画像や動画の生成を得意としています。動かすにはそれなりのPCスペックと知識が必要ですが、画像生成AIサービスのように、都度、生成費用を気にせず楽しめる点は非常に魅力的です。
1.ComfyUIインストール前の準備
ComfyUIのインストール前準備として、システム要件の確認と、関連するツール類をインストールします。また、手順については公式ドキュメントを参考にしています。
1) ComfyUI のシステム要件
参考までに私のPCスペックはコレです。
- OS: Windows11
- CPU: i5-14600
- GPU: NVIDIA RTX5070
それで、ComfyUIのシステム要件は下記の通りです。特にGPUに関してはNVIDIA系のある程度VRAMを積んでいるものが推奨されています。
| 要件項目 | 動作条件 |
|---|---|
| OS | Windows Linux macOS(MシリーズなどのApple Siliconをサポート) |
| H/W | NVIDIA GPU AMD GPU Intel GPU(Arcシリーズを含む、IPEXをサポNVIDIA GPU AMD GPU Intel GPU(Arcシリーズを含む、IPEXをサポート) Appleシリコン(M1/M2) アセンドNPU カンブリコンMLU CPU (–cpu パラメータを使用できますが、速度は遅くなります) |
| Python | Python 3.12を推奨 Python 3.13 をサポートします (一部のカスタム ノードは互換性がない可能性があります) |
| 依存関係 | PyTorchをインストールする ComfyUIのrequirements.txtにあるすべての依存関係をインストールします。 |
また、NVIDIAに限った話になりますが、GPUのシリーズに対応するCUDAのバージョンを選択する必要があります。詳細は長くなるので割愛しますが、下記の対応表(作:Gemini)を参考にGPUに適したCUDAバージョンを調べ、そのCUDAバージョンに対応するPyTorchが必要です。
例えば、私の使っているRTX5070だと、CUDA 13.1 が利用できるので、「PyTorch 2.9.1-cu131」(cu131がCUDAのバージョン)が利用可能な最新のPyTorchとなります。
| GPUシリーズ (アーキテクチャ) | Compute Capability | CUDA 12.8 | CUDA 12.9 | CUDA 13.0 | CUDA 13.1 |
|---|---|---|---|---|---|
| RTX 50シリーズ (Blackwell) | 10.0 | OK (初期対応) | OK | 推奨 | 最適化済 |
| RTX 40シリーズ (Ada Lovelace) | 8.9 | OK | OK | OK | OK |
| RTX 30シリーズ (Ampere) | 8.x | OK | OK | OK | OK |
| RTX 20/GTX 16シリーズ (Turing) | 7.5 | OK | OK | OK | OK |
| GTX 10/V100など (Pascal/Volta) | 6.x/7.0 | OK | OK (最終版) | サポート終了 | サポート終了 |
| GTX 900シリーズ (Maxwell) | 5.x | OK | OK (最終版) | サポート終了 | サポート終了 |
2) Git のセットアップ
ComfyUIやカスタムノードと呼ばれるComfyUIの追加機能はGitHubのリポジトリで管理されていることが多く、これらをスムーズに利用するためGitをインストールします。ComfyUIのインストールタイプによっては必須ではないです。
① Git のダウンロード
公式サイトからダウンロードします。
インストーラー版とポータブル版がありますが、好きな方を選びます。私はポータブル版のほうが都合が良かったのでこちらをダウンロードしました。なのでインストール手順はポータブル版で進めます。(インストーラー版の手順は割愛)

② Git のインストール(ポータブル版)
ダウンロードしたファイル(自己解凍形式)を実行します。

実行すると展開先を聞かれるのでそのまま「OK」を押します。この場合だと同じ位置に「PortableGit」フォルダが作成・展開されます。

「PortableGit」フォルダは使いやすい場所に移動・配置します。

③ Git のパス設定
ポータブル版の場合、コマンドを使いやすくするためのパス設定を自身で行う必要があります。
パスの追加は、Windowsの「設定」から「システム」→「バージョン情報」へと進み、「システムの詳細設定」をクリックします。ショートカットとして、Win + R キーで sysdm.cpl を実行して「システムの詳細設定」を開くことも可能です。


システムのプロパティから 「詳細設定」タブにある「環境変数」ボタンを押し、システム環境変数のリストから「Path」を選択して「編集」をクリックします。


環境変数名の編集で「新規」を押し、先ほど Git を配置したフォルダ内の bin フォルダのパス(例:I:\ai-generator\PortableGit\bin)を入力して、すべてのウィンドウを「OK」で閉じれば設定完了です。

④ Git が実行できるか確認
パスの設定が終わったので動作確認をします。コマンドプロンプトを立ち上げ、下記のコマンドを実行し、Git のバージョン情報が表示されれば正しく設定できています。
git -vC:\>git -v
git version 2.52.0.windows.1
C:\>3) Microsoft Visual C++ 再頒布可能パッケージのインストール
ComfyUIやPyTorchに必要なようで、Microsoft公式サイトからダウンロードすることができます。(インストール手順はウィザードに従うだけなので割愛します)



2.ComfyUI のセットアップ
ComfyUIのセットアップ方法は3タイプあり、都合が良い方法を選択することができます。(下記表参照)
| インストール方法 | 導入難易度 | Python | 更新の容易さ | I/F | その他の特徴 |
|---|---|---|---|---|---|
| デスクトップ | 簡単 | 同梱 | 自動更新あり | 専用アプリ | インストーラー形式なので初心者向き |
| ポータブル | 簡単 | 同梱 | スクリプトの実行 | ブラウザ | 1つのフォルダに完結しており、移動やバックアップが容易 |
| マニュアル | 難しい | 別途インストール | 手動(git pullコマンド等) | ブラウザ | 任意のPythonバージョンを選択できる自由 |
1) デスクトップ版のインストール方法
デスクトップ版はインストーラー形式になっているので、簡単にインストールできます。
① デスクトップ版のダウンロード
まずは公式サイトからデスクトップ版のインストーラーをダウンロードします。 ちなみに、今回ダウンロードできたのは Pre-releaseの0.6.1 でした。 バージョンは v0.8.6 になります。(2026/02/23 ComfyUI Desctiop v0.8.6 で一部記事を修正しています)


基本的には「Download for Windows」から最新版を入手しますが、過去のリリースが必要な場合には GitHub からもダウンロードできるようになっています。
② デスクトップ版のインストール
ダウンロードが完了したら、インストーラーを実行します。

インストール先はデフォルトで C:\Users\UserName\AppData\Local\Programs\ComfyUI が指定されているので、そのまま「インストール」ボタンを押して開始します。(インストール先は必要に応じて変更可能)

セットアップウィザードが完了したら、「完了」ボタンを押して終了します。このとき「ComfyUIを実行」にチェックが入ったままだと、ウィンドウを閉じた直後に自動でアプリが立ち上がります。

③ デスクトップ版ComfyUIの起動と初期設定
スタートメニューからComfyUIを起動します。

初回起動ではComfyUIの初期設定を行います。ComfyUIを起動し最初の画面で「Get Started」をクリックし設定を開始します。

ハードウェアの選択では、自身のPC環境に合ったものを選びます。私の場合は「NVIDIA」を選択しました。

続いて、関連ファイル(Pythonやモデル等)の保存先を指定します。
ここで注意したいのが、デフォルトだとCドライブが指定されている点です(下図参照)。使い続けるうち、特にモデルファイルは増える傾向が強いので、容量に不安があるなら別なストレージを指定したほうが無難です。

なおCドライブ以外を指定すると警告が出ますが、ここでは無視して続行しています。警告の意図としては、恐らく低速度のストレージやネットワークドライブなどを選択すると動作が不安定になるためと考えられます。

自動更新(Automatic Updates)と使用状況の共有(Usage Metrics)の設定をしたら初期設定は完了です。私はデフォルト設定で進めました。

初期設定を反映するためのインストールプロセスが完了するとComfyUIが起動します。

④ ComfyUI-Manager の設定
以前のComfyUIではモデルやカスタムノードを「ComfyUI-Manager」で管理していましたが、デスクトップ版では「カスタムノードマネージャー」(画像左のパズルピースアイコン)として同様の機能が統合されています。


ただ、モデルに関しては以前のような管理機能とは異なるようで、同様の機能を使うのであれば、別途「ComfyUI-Manager」をインストールする必要がありそうです。(一応、ワークフロー読み込み時に不足モデルがある場合はインストールを促されます…が)
「ComfyUI-Manager」を利用する場合は下記の手順で設定を変更すると古いタイプのManagerになります。
- 設定を開く(左下の歯車アイコン)
- メニューから「サーバーの設定」を選択
- 設定項目の下の方にある「レガシーManager UIを使用 」のスイッチをON
- 「再起動」を押しComfyUIを再起動

再起動後、カスタムノードマネージャー(パズルピースアイコン)を開くと、以前の ComfyUI-Manager のUIが表示されます。

⑤ デスクトップ版ComfyUIにインストールされるPyTorchバージョン
インストール手順の流れからは少し逸れますが、デスクトップ版ComfyUIのPyTorchバージョンを確認しておきます。
I:\ai-generator\ComfyUI-Desktop>.\.venv\Scripts\activate
(ComfyUI-Desktop) I:\ai-generator\ComfyUI-Desktop>python -m pip list | findstr torch
torch 2.10.0+cu130
torchaudio 2.10.0+cu130
torchsde 0.2.6
torchvision 0.25.0+cu130
(ComfyUI-Desktop) I:\ai-generator\ComfyUI-Desktop>ComfyUI(デスクトップ版)の v0.8.6 だと、PyTorch 2.10.0(CUDA 13.0対応)がインストールされていました。今回インストールしたComfyUIには、PyTorch 2.8.0 と CUDA 12.9 がインストールされていましたので、 RTX50シリーズでも問題なく動きそうです。
2) ポータブル版のインストール方法
ポータブル版は、必要なものがすべてセットになったパッケージです。ダウンロードして配置するだけで使い始められます。(2026-02-23 ComfyUI-Portable v0.14.2 の内容で更新済み)
① ポータブル版のダウンロード
公式GitHubからポータブル版のアーカイブをダウンロードします。
上記リンク先にポータブル版のダウンロードリンクありますので、利用したいGPUに対応したアーカイブをダウンロードします。
- Direct link to download:
NVIDIA向け最新版。最新GPUに対応したバージョンです。 - Portable with pytorch cuda 12.8 and python 3.12:
GTX10シリーズ以降のGPUに対応したバージョンです。 - Portable with pytorch cuda 12.6 and python 3.12 (Supports Nvidia 10 series and older GPUs):
GTX900シリーズ以降のGPUに対応したバージョンです。 - Experimental portable for AMD GPUs:
AMD製GPUに対応したバージョンです。(ROCm環境等に対応した試験運用版らしい)

ここでは「Direct link to download」からダウンロードしました。また、過去のバージョンが必要な場合は Release ページから遡ってダウンロード可能です。
② ポータブル版のインストール
ダウンロードしたアーカイブファイルを展開します。圧縮は「7z」形式なので、Zip圧縮と同様にWindowsの標準機能で展開することが可能です。
やり方は、ダウンロードしたファイルを右クリックし「すべて展開」を選択します。 展開先のパスを指定するダイアログが表示されるので、そのまま「展開」をクリックすれば、圧縮ファイルと同じ位置に展開されます。


展開されると「ComfyUI_windows_portable」というフォルダが作られます。

このフォルダを任意の場所(空き容量と速度が十分なSSD等)に配置すればインストールは完了です。便宜上インストール先を下記の位置として進めます。
I:\ai-generator\ComfyUI_windows_portable③ ポータブル版 ComfyUI のアップデート
ComfyUIのアップデートをします。ポータブル版の場合はアップデート用のバッチファイルを実行します。ここでは下記の位置にバッチファイルが同梱されています。
I:\ai-generator\ComfyUI_windows_portable\update
アップデート用のバッチファイルは3種類あり、それぞれ下記ような違いがあります。
- update_comfyui_stable.bat:
最新の「安定版」に更新されます。 - update_comfyui.bat:
開発途中の最新コミットバージョンまで更新されます。新機能を試したい場合に利用します。 - update_comfyui_and_python_dependencies.bat:
本体だけでなく、Pythonの依存関係(ライブラリ群)まで含めて更新されます。実行環境に問題が起きた際のリカバリ用として用意されています。(とはいえ依存関係が壊れる可能性が高いので注意が必要です)
基本的には update_comfyui_stable.bat(安定版)で更新すれば十分です。
④ ポータブル版 ComfyUI に ComfyUI-Manager を追加
カスタムノードの「ComfyUI-Manager」をインストールします。
デスクトップ版でも触れましたが、カスタムノードやモデルを管理できる追加機能です。デスクトップ版のようにComfyUIに統合されたpip版のManagerも利用はできますが、「Model Manager」が利用できないため、カスタムノードを追加する方法でインストールします。
コマンドプロンプトで下記コマンドを実行し、ComfyUI-Managerのリポジトリをクローンします。
I:\ai-generator\ComfyUI_windows_portable\ComfyUI\custom_nodesgit clone コマンドを実行し、ComfyUI-Managerのリポジトリをクローンします。
cd I:\ai-generator\ComfyUI_windows_portable\ComfyUI\custom_nodes
git clone https://github.com/Comfy-Org/ComfyUI-Manager下記は実行例です。
I:\ai-generator\ComfyUI_windows_portable\ComfyUI\custom_nodes>git clone https://github.com/Comfy-Org/ComfyUI-Manager
Cloning into 'ComfyUI-Manager'...
remote: Enumerating objects: 28569, done.
remote: Counting objects: 100% (939/939), done.
remote: Compressing objects: 100% (410/410), done.
remote: Total 28569 (delta 777), reused 529 (delta 529), pack-reused 27630 (from 3)
Receiving objects: 100% (28569/28569), 129.52 MiB | 9.90 MiB/s, done.
Resolving deltas: 100% (21193/21193), done.
I:\ai-generator\ComfyUI_windows_portable\ComfyUI\custom_nodes>クローンが完了したら、次回ComfyUI起動時に有効になります。

⑤ ポータブル版 ComfyUI の起動と停止
準備ができたのでComfyUIを起動します。ポータブル版の場合は、以下の場所に起動用バッチファイルが用意されています。
I:\ai-generator\ComfyUI_windows_portable
起動用のバッチファイルは3種類あり、違いは次のとおりです。普段は比較的軽く動作する「run_nvidia_gpu_fast_fp16_accumulation.bat」で起動するのが良いかと思います。
- run_nvidia_gpu.bat:
NVIDIA製GPUを利用する標準的な起動方法です。 - run_nvidia_gpu_fast_fp16_accumulation.bat:
NVIDIA製GPUを利用しますが、生成効率を重視したモードです。速度は上がりますが、対して画質はやや低下する傾向にあります。 - run_cpu.bat:
GPUを使わず、CPUのみで動作させる場合に利用します。
バッチファイルを実行すると、コマンドプロンプトが起動し、少し待つとブラウザでComfyUIの画面が表示されます。

終了するときは、ブラウザとコマンドプロンプトを閉じれば停止します。
3) マニュアルインストールの方法
自身でComfyUIのリポジトリをクローンしインストールする方法です。
① Python の仮想環境作成
まず、Windows版 Python をインストールします。Pythonは公式サイトからダウンロードすることができ、ComfyUIの推奨バージョンは Python 3.12 です。詳しいインストール手順は割愛します。

次に、仮想環境(venv)の作成先となるフォルダを準備します。ここでは下記のフォルダを作成しました。
I:\ai-generator\ComfyUI-Manual続いて、コマンドプロンプトで作成したフォルダの場所を開き、下記のコマンドを実行します。
python.exe -m venv venv下記は実行例です。
I:\ai-generator\ComfyUI-Manual>C:\Users\UserName\AppData\Local\Programs\Python\Python312\python.exe -V
Python 3.12.10
I:\ai-generator\ComfyUI-Manual>C:\Users\UserName\AppData\Local\Programs\Python\Python312\python.exe -m venv venv
I:\ai-generator\ComfyUI-Manual>dir
Volume in drive I is AI
Volume Serial Number is A8B1-D895
Directory of I:\ai-generator\ComfyUI-Manual
2025/12/21 17:02 <DIR> .
2025/12/21 16:14 <DIR> ..
2025/12/21 17:02 <DIR> venv
0 File(s) 0 bytes
3 Dir(s) 1,387,329,998,848 bytes free
I:\ai-generator\ComfyUI-Manual>② ComfyUIのインストールとアップデート(git clone)
公式GitHubから最新のComfyUIをダウンロード(クローン)します。コマンドプロンプトで先ほど作成したフォルダを開き、下記のコマンドを実行します。
git clone https://github.com/comfyanonymous/ComfyUI下記は実行例です。
I:\ai-generator\ComfyUI-Manual>git clone https://github.com/comfyanonymous/ComfyUI
Cloning into 'ComfyUI'...
remote: Enumerating objects: 29003, done.
remote: Total 29003 (delta 0), reused 0 (delta 0), pack-reused 29003 (from 1)
Receiving objects: 100% (29003/29003), 75.35 MiB | 10.25 MiB/s, done.
Resolving deltas: 100% (19699/19699), done.
I:\ai-generator\ComfyUI-Manual>このクローンで、ComfyUIの関連ファイル一式がダウンロードされます。


また、今後最新版にアップデートをする場合は、同様に下記コマンドを実行すればComfyUIが最新化されます。
git pull下記は実行例です。
I:\ai-generator\ComfyUI-Manual\ComfyUI>git pull
Already up to date. ※(←これは最新の状態という意味)
I:\ai-generator\ComfyUI-Manual\ComfyUI>③ 依存関係のインストール(pip)
ComfyUIに必要なパッケージ類を、Python環境にインストールします。コマンドプロンプトで下記の場所を開きます。
I:\ai-generator\ComfyUI-Manual下記のコマンドを実行し、仮想環境を有効にします。
.\venv\Scripts\activate下記のコマンドを実行し、依存関係のあるパッケージをインストールします。
python -m pip install -r .\ComfyUI\requirements.txt下記は実行例になります。
I:\ai-generator\ComfyUI-Manual>.\venv\Scripts\activate
(venv) I:\ai-generator\ComfyUI-Manual>where python
I:\ai-generator\ComfyUI-Manual\venv\Scripts\python.exe
C:\Users\UserName\AppData\Local\Programs\Python\Python314\python.exe
C:\Users\UserName\AppData\Local\Microsoft\WindowsApps\python.exe
(venv) I:\ai-generator\ComfyUI-Manual>python -m pip install -r .\ComfyUI\requirements.txt
Collecting comfyui-frontend-package==1.34.9 (from -r .\ComfyUI\requirements.txt (line 1))
Downloading comfyui_frontend_package-1.34.9-py3-none-any.whl.metadata (117 bytes)
Collecting comfyui-workflow-templates==0.7.60 (from -r .\ComfyUI\requirements.txt (line 2))
Downloading comfyui_workflow_templates-0.7.60-py3-none-any.whl.metadata (18 kB)
Collecting comfyui-embedded-docs==0.3.1 (from -r .\ComfyUI\requirements.txt (line 3))
Downloading comfyui_embedded_docs-0.3.1-py3-none-any.whl.metadata (2.9 kB)
Collecting torch (from -r .\ComfyUI\requirements.txt (line 4))
Downloading torch-2.9.1-cp312-cp312-win_amd64.whl.metadata (30 kB)
Collecting torchsde (from -r .\ComfyUI\requirements.txt (line 5))
Downloading torchsde-0.2.6-py3-none-any.whl.metadata (5.3 kB)
Collecting torchvision (from -r .\ComfyUI\requirements.txt (line 6))
Downloading torchvision-0.24.1-cp312-cp312-win_amd64.whl.metadata (5.9 kB)
Collecting torchaudio (from -r .\ComfyUI\requirements.txt (line 7))
Downloading torchaudio-2.9.1-cp312-cp312-win_amd64.whl.metadata (6.9 kB)
Collecting numpy>=1.25.0 (from -r .\ComfyUI\requirements.txt (line 8))
Downloading numpy-2.4.0-cp312-cp312-win_amd64.whl.metadata (6.6 kB)
Collecting einops (from -r .\ComfyUI\requirements.txt (line 9))
Downloading einops-0.8.1-py3-none-any.whl.metadata (13 kB)
Collecting transformers>=4.50.3 (from -r .\ComfyUI\requirements.txt (line 10))
Downloading transformers-4.57.3-py3-none-any.whl.metadata (43 kB)
Collecting tokenizers>=0.13.3 (from -r .\ComfyUI\requirements.txt (line 11))
Downloading tokenizers-0.22.1-cp39-abi3-win_amd64.whl.metadata (6.9 kB)
Collecting sentencepiece (from -r .\ComfyUI\requirements.txt (line 12))
Downloading sentencepiece-0.2.1-cp312-cp312-win_amd64.whl.metadata (10 kB)
Collecting safetensors>=0.4.2 (from -r .\ComfyUI\requirements.txt (line 13))
Downloading safetensors-0.7.0-cp38-abi3-win_amd64.whl.metadata (4.2 kB)
Collecting aiohttp>=3.11.8 (from -r .\ComfyUI\requirements.txt (line 14))
Downloading aiohttp-3.13.2-cp312-cp312-win_amd64.whl.metadata (8.4 kB)
Collecting yarl>=1.18.0 (from -r .\ComfyUI\requirements.txt (line 15))
Downloading yarl-1.22.0-cp312-cp312-win_amd64.whl.metadata (77 kB)
Collecting pyyaml (from -r .\ComfyUI\requirements.txt (line 16))
Downloading pyyaml-6.0.3-cp312-cp312-win_amd64.whl.metadata (2.4 kB)
Collecting Pillow (from -r .\ComfyUI\requirements.txt (line 17))
Downloading pillow-12.0.0-cp312-cp312-win_amd64.whl.metadata (9.0 kB)
Collecting scipy (from -r .\ComfyUI\requirements.txt (line 18))
Downloading scipy-1.16.3-cp312-cp312-win_amd64.whl.metadata (60 kB)
Collecting tqdm (from -r .\ComfyUI\requirements.txt (line 19))
Downloading tqdm-4.67.1-py3-none-any.whl.metadata (57 kB)
Collecting psutil (from -r .\ComfyUI\requirements.txt (line 20))
Downloading psutil-7.1.3-cp37-abi3-win_amd64.whl.metadata (23 kB)
Collecting alembic (from -r .\ComfyUI\requirements.txt (line 21))
Downloading alembic-1.17.2-py3-none-any.whl.metadata (7.2 kB)
Collecting SQLAlchemy (from -r .\ComfyUI\requirements.txt (line 22))
Downloading sqlalchemy-2.0.45-cp312-cp312-win_amd64.whl.metadata (9.8 kB)
Collecting av>=14.2.0 (from -r .\ComfyUI\requirements.txt (line 23))
Downloading av-16.0.1-cp312-cp312-win_amd64.whl.metadata (4.7 kB)
Collecting kornia>=0.7.1 (from -r .\ComfyUI\requirements.txt (line 26))
Downloading kornia-0.8.2-py2.py3-none-any.whl.metadata (18 kB)
Collecting spandrel (from -r .\ComfyUI\requirements.txt (line 27))
Downloading spandrel-0.4.1-py3-none-any.whl.metadata (15 kB)
Collecting pydantic~=2.0 (from -r .\ComfyUI\requirements.txt (line 28))
Downloading pydantic-2.12.5-py3-none-any.whl.metadata (90 kB)
Collecting pydantic-settings~=2.0 (from -r .\ComfyUI\requirements.txt (line 29))
Downloading pydantic_settings-2.12.0-py3-none-any.whl.metadata (3.4 kB)
Collecting comfyui-workflow-templates-core==0.3.46 (from comfyui-workflow-templates==0.7.60->-r .\ComfyUI\requirements.txt (line 2))
Downloading comfyui_workflow_templates_core-0.3.46-py3-none-any.whl.metadata (259 bytes)
Collecting comfyui-workflow-templates-media-api==0.3.23 (from comfyui-workflow-templates==0.7.60->-r .\ComfyUI\requirements.txt (line 2))
Downloading comfyui_workflow_templates_media_api-0.3.23-py3-none-any.whl.metadata (290 bytes)
Collecting comfyui-workflow-templates-media-video==0.3.19 (from comfyui-workflow-templates==0.7.60->-r .\ComfyUI\requirements.txt (line 2))
Downloading comfyui_workflow_templates_media_video-0.3.19-py3-none-any.whl.metadata (282 bytes)
Collecting comfyui-workflow-templates-media-image==0.3.38 (from comfyui-workflow-templates==0.7.60->-r .\ComfyUI\requirements.txt (line 2))
Downloading comfyui_workflow_templates_media_image-0.3.38-py3-none-any.whl.metadata (282 bytes)
Collecting comfyui-workflow-templates-media-other==0.3.50 (from comfyui-workflow-templates==0.7.60->-r .\ComfyUI\requirements.txt (line 2))
Downloading comfyui_workflow_templates_media_other-0.3.50-py3-none-any.whl.metadata (305 bytes)
Collecting filelock (from torch->-r .\ComfyUI\requirements.txt (line 4))
Downloading filelock-3.20.1-py3-none-any.whl.metadata (2.1 kB)
Collecting typing-extensions>=4.10.0 (from torch->-r .\ComfyUI\requirements.txt (line 4))
Downloading typing_extensions-4.15.0-py3-none-any.whl.metadata (3.3 kB)
Collecting sympy>=1.13.3 (from torch->-r .\ComfyUI\requirements.txt (line 4))
Downloading sympy-1.14.0-py3-none-any.whl.metadata (12 kB)
Collecting networkx>=2.5.1 (from torch->-r .\ComfyUI\requirements.txt (line 4))
Downloading networkx-3.6.1-py3-none-any.whl.metadata (6.8 kB)
Collecting jinja2 (from torch->-r .\ComfyUI\requirements.txt (line 4))
Downloading jinja2-3.1.6-py3-none-any.whl.metadata (2.9 kB)
Collecting fsspec>=0.8.5 (from torch->-r .\ComfyUI\requirements.txt (line 4))
Downloading fsspec-2025.12.0-py3-none-any.whl.metadata (10 kB)
Collecting setuptools (from torch->-r .\ComfyUI\requirements.txt (line 4))
Downloading setuptools-80.9.0-py3-none-any.whl.metadata (6.6 kB)
Collecting trampoline>=0.1.2 (from torchsde->-r .\ComfyUI\requirements.txt (line 5))
Downloading trampoline-0.1.2-py3-none-any.whl.metadata (10 kB)
Collecting huggingface-hub<1.0,>=0.34.0 (from transformers>=4.50.3->-r .\ComfyUI\requirements.txt (line 10))
Downloading huggingface_hub-0.36.0-py3-none-any.whl.metadata (14 kB)
Collecting packaging>=20.0 (from transformers>=4.50.3->-r .\ComfyUI\requirements.txt (line 10))
Downloading packaging-25.0-py3-none-any.whl.metadata (3.3 kB)
Collecting regex!=2019.12.17 (from transformers>=4.50.3->-r .\ComfyUI\requirements.txt (line 10))
Downloading regex-2025.11.3-cp312-cp312-win_amd64.whl.metadata (41 kB)
Collecting requests (from transformers>=4.50.3->-r .\ComfyUI\requirements.txt (line 10))
Downloading requests-2.32.5-py3-none-any.whl.metadata (4.9 kB)
Collecting aiohappyeyeballs>=2.5.0 (from aiohttp>=3.11.8->-r .\ComfyUI\requirements.txt (line 14))
Downloading aiohappyeyeballs-2.6.1-py3-none-any.whl.metadata (5.9 kB)
Collecting aiosignal>=1.4.0 (from aiohttp>=3.11.8->-r .\ComfyUI\requirements.txt (line 14))
Downloading aiosignal-1.4.0-py3-none-any.whl.metadata (3.7 kB)
Collecting attrs>=17.3.0 (from aiohttp>=3.11.8->-r .\ComfyUI\requirements.txt (line 14))
Downloading attrs-25.4.0-py3-none-any.whl.metadata (10 kB)
Collecting frozenlist>=1.1.1 (from aiohttp>=3.11.8->-r .\ComfyUI\requirements.txt (line 14))
Downloading frozenlist-1.8.0-cp312-cp312-win_amd64.whl.metadata (21 kB)
Collecting multidict<7.0,>=4.5 (from aiohttp>=3.11.8->-r .\ComfyUI\requirements.txt (line 14))
Downloading multidict-6.7.0-cp312-cp312-win_amd64.whl.metadata (5.5 kB)
Collecting propcache>=0.2.0 (from aiohttp>=3.11.8->-r .\ComfyUI\requirements.txt (line 14))
Downloading propcache-0.4.1-cp312-cp312-win_amd64.whl.metadata (14 kB)
Collecting idna>=2.0 (from yarl>=1.18.0->-r .\ComfyUI\requirements.txt (line 15))
Downloading idna-3.11-py3-none-any.whl.metadata (8.4 kB)
Collecting colorama (from tqdm->-r .\ComfyUI\requirements.txt (line 19))
Downloading colorama-0.4.6-py2.py3-none-any.whl.metadata (17 kB)
Collecting Mako (from alembic->-r .\ComfyUI\requirements.txt (line 21))
Downloading mako-1.3.10-py3-none-any.whl.metadata (2.9 kB)
Collecting greenlet>=1 (from SQLAlchemy->-r .\ComfyUI\requirements.txt (line 22))
Downloading greenlet-3.3.0-cp312-cp312-win_amd64.whl.metadata (4.2 kB)
Collecting kornia_rs>=0.1.9 (from kornia>=0.7.1->-r .\ComfyUI\requirements.txt (line 26))
Downloading kornia_rs-0.1.10-cp312-cp312-win_amd64.whl.metadata (13 kB)
Collecting annotated-types>=0.6.0 (from pydantic~=2.0->-r .\ComfyUI\requirements.txt (line 28))
Downloading annotated_types-0.7.0-py3-none-any.whl.metadata (15 kB)
Collecting pydantic-core==2.41.5 (from pydantic~=2.0->-r .\ComfyUI\requirements.txt (line 28))
Downloading pydantic_core-2.41.5-cp312-cp312-win_amd64.whl.metadata (7.4 kB)
Collecting typing-inspection>=0.4.2 (from pydantic~=2.0->-r .\ComfyUI\requirements.txt (line 28))
Downloading typing_inspection-0.4.2-py3-none-any.whl.metadata (2.6 kB)
Collecting python-dotenv>=0.21.0 (from pydantic-settings~=2.0->-r .\ComfyUI\requirements.txt (line 29))
Downloading python_dotenv-1.2.1-py3-none-any.whl.metadata (25 kB)
Collecting mpmath<1.4,>=1.1.0 (from sympy>=1.13.3->torch->-r .\ComfyUI\requirements.txt (line 4))
Downloading mpmath-1.3.0-py3-none-any.whl.metadata (8.6 kB)
Collecting MarkupSafe>=2.0 (from jinja2->torch->-r .\ComfyUI\requirements.txt (line 4))
Downloading markupsafe-3.0.3-cp312-cp312-win_amd64.whl.metadata (2.8 kB)
Collecting charset_normalizer<4,>=2 (from requests->transformers>=4.50.3->-r .\ComfyUI\requirements.txt (line 10))
Downloading charset_normalizer-3.4.4-cp312-cp312-win_amd64.whl.metadata (38 kB)
Collecting urllib3<3,>=1.21.1 (from requests->transformers>=4.50.3->-r .\ComfyUI\requirements.txt (line 10))
Downloading urllib3-2.6.2-py3-none-any.whl.metadata (6.6 kB)
Collecting certifi>=2017.4.17 (from requests->transformers>=4.50.3->-r .\ComfyUI\requirements.txt (line 10))
Downloading certifi-2025.11.12-py3-none-any.whl.metadata (2.5 kB)
Downloading comfyui_frontend_package-1.34.9-py3-none-any.whl (19.0 MB)
━━━━━━━━━━━━━━━━━━━━━━━━━━━━━━━━━━━━━━━━ 19.0/19.0 MB 8.0 MB/s eta 0:00:00
Downloading comfyui_workflow_templates-0.7.60-py3-none-any.whl (8.8 kB)
Downloading comfyui_embedded_docs-0.3.1-py3-none-any.whl (8.0 MB)
━━━━━━━━━━━━━━━━━━━━━━━━━━━━━━━━━━━━━━━━ 8.0/8.0 MB 10.7 MB/s eta 0:00:00
Downloading comfyui_workflow_templates_core-0.3.46-py3-none-any.whl (28 kB)
Downloading comfyui_workflow_templates_media_api-0.3.23-py3-none-any.whl (51.8 MB)
━━━━━━━━━━━━━━━━━━━━━━━━━━━━━━━━━━━━━━━━ 51.8/51.8 MB 9.9 MB/s eta 0:00:00
Downloading comfyui_workflow_templates_media_image-0.3.38-py3-none-any.whl (8.9 MB)
━━━━━━━━━━━━━━━━━━━━━━━━━━━━━━━━━━━━━━━━ 8.9/8.9 MB 7.7 MB/s eta 0:00:00
Downloading comfyui_workflow_templates_media_other-0.3.50-py3-none-any.whl (11.1 MB)
━━━━━━━━━━━━━━━━━━━━━━━━━━━━━━━━━━━━━━━━ 11.1/11.1 MB 8.6 MB/s eta 0:00:00
Downloading comfyui_workflow_templates_media_video-0.3.19-py3-none-any.whl (37.8 MB)
━━━━━━━━━━━━━━━━━━━━━━━━━━━━━━━━━━━━━━━━ 37.8/37.8 MB 8.7 MB/s eta 0:00:00
Downloading torch-2.9.1-cp312-cp312-win_amd64.whl (110.9 MB)
━━━━━━━━━━━━━━━━━━━━━━━━━━━━━━━━━━━━━━━━ 110.9/110.9 MB 9.3 MB/s eta 0:00:00
Downloading torchsde-0.2.6-py3-none-any.whl (61 kB)
Downloading torchvision-0.24.1-cp312-cp312-win_amd64.whl (4.3 MB)
━━━━━━━━━━━━━━━━━━━━━━━━━━━━━━━━━━━━━━━━ 4.3/4.3 MB 10.8 MB/s eta 0:00:00
Downloading torchaudio-2.9.1-cp312-cp312-win_amd64.whl (665 kB)
━━━━━━━━━━━━━━━━━━━━━━━━━━━━━━━━━━━━━━━━ 665.3/665.3 kB 8.6 MB/s eta 0:00:00
Downloading numpy-2.4.0-cp312-cp312-win_amd64.whl (12.3 MB)
━━━━━━━━━━━━━━━━━━━━━━━━━━━━━━━━━━━━━━━━ 12.3/12.3 MB 9.6 MB/s eta 0:00:00
Downloading einops-0.8.1-py3-none-any.whl (64 kB)
Downloading transformers-4.57.3-py3-none-any.whl (12.0 MB)
━━━━━━━━━━━━━━━━━━━━━━━━━━━━━━━━━━━━━━━━ 12.0/12.0 MB 11.4 MB/s eta 0:00:00
Downloading tokenizers-0.22.1-cp39-abi3-win_amd64.whl (2.7 MB)
━━━━━━━━━━━━━━━━━━━━━━━━━━━━━━━━━━━━━━━━ 2.7/2.7 MB 11.1 MB/s eta 0:00:00
Downloading sentencepiece-0.2.1-cp312-cp312-win_amd64.whl (1.1 MB)
━━━━━━━━━━━━━━━━━━━━━━━━━━━━━━━━━━━━━━━━ 1.1/1.1 MB 10.2 MB/s eta 0:00:00
Downloading safetensors-0.7.0-cp38-abi3-win_amd64.whl (341 kB)
Downloading aiohttp-3.13.2-cp312-cp312-win_amd64.whl (453 kB)
Downloading yarl-1.22.0-cp312-cp312-win_amd64.whl (87 kB)
Downloading pyyaml-6.0.3-cp312-cp312-win_amd64.whl (154 kB)
Downloading pillow-12.0.0-cp312-cp312-win_amd64.whl (7.0 MB)
━━━━━━━━━━━━━━━━━━━━━━━━━━━━━━━━━━━━━━━━ 7.0/7.0 MB 11.0 MB/s eta 0:00:00
Downloading scipy-1.16.3-cp312-cp312-win_amd64.whl (38.6 MB)
━━━━━━━━━━━━━━━━━━━━━━━━━━━━━━━━━━━━━━━━ 38.6/38.6 MB 10.6 MB/s eta 0:00:00
Downloading tqdm-4.67.1-py3-none-any.whl (78 kB)
Downloading psutil-7.1.3-cp37-abi3-win_amd64.whl (247 kB)
Downloading alembic-1.17.2-py3-none-any.whl (248 kB)
Downloading sqlalchemy-2.0.45-cp312-cp312-win_amd64.whl (2.1 MB)
━━━━━━━━━━━━━━━━━━━━━━━━━━━━━━━━━━━━━━━━ 2.1/2.1 MB 10.9 MB/s eta 0:00:00
Downloading av-16.0.1-cp312-cp312-win_amd64.whl (32.3 MB)
━━━━━━━━━━━━━━━━━━━━━━━━━━━━━━━━━━━━━━━━ 32.3/32.3 MB 11.4 MB/s eta 0:00:00
Downloading kornia-0.8.2-py2.py3-none-any.whl (1.1 MB)
━━━━━━━━━━━━━━━━━━━━━━━━━━━━━━━━━━━━━━━━ 1.1/1.1 MB 10.7 MB/s eta 0:00:00
Downloading spandrel-0.4.1-py3-none-any.whl (305 kB)
Downloading pydantic-2.12.5-py3-none-any.whl (463 kB)
Downloading pydantic_core-2.41.5-cp312-cp312-win_amd64.whl (2.0 MB)
━━━━━━━━━━━━━━━━━━━━━━━━━━━━━━━━━━━━━━━━ 2.0/2.0 MB 11.3 MB/s eta 0:00:00
Downloading pydantic_settings-2.12.0-py3-none-any.whl (51 kB)
Downloading aiohappyeyeballs-2.6.1-py3-none-any.whl (15 kB)
Downloading aiosignal-1.4.0-py3-none-any.whl (7.5 kB)
Downloading annotated_types-0.7.0-py3-none-any.whl (13 kB)
Downloading attrs-25.4.0-py3-none-any.whl (67 kB)
Downloading frozenlist-1.8.0-cp312-cp312-win_amd64.whl (44 kB)
Downloading fsspec-2025.12.0-py3-none-any.whl (201 kB)
Downloading greenlet-3.3.0-cp312-cp312-win_amd64.whl (301 kB)
Downloading huggingface_hub-0.36.0-py3-none-any.whl (566 kB)
━━━━━━━━━━━━━━━━━━━━━━━━━━━━━━━━━━━━━━━━ 566.1/566.1 kB 9.8 MB/s eta 0:00:00
Downloading idna-3.11-py3-none-any.whl (71 kB)
Downloading kornia_rs-0.1.10-cp312-cp312-win_amd64.whl (2.5 MB)
━━━━━━━━━━━━━━━━━━━━━━━━━━━━━━━━━━━━━━━━ 2.5/2.5 MB 11.2 MB/s eta 0:00:00
Downloading multidict-6.7.0-cp312-cp312-win_amd64.whl (46 kB)
Downloading networkx-3.6.1-py3-none-any.whl (2.1 MB)
━━━━━━━━━━━━━━━━━━━━━━━━━━━━━━━━━━━━━━━━ 2.1/2.1 MB 10.5 MB/s eta 0:00:00
Downloading packaging-25.0-py3-none-any.whl (66 kB)
Downloading propcache-0.4.1-cp312-cp312-win_amd64.whl (41 kB)
Downloading python_dotenv-1.2.1-py3-none-any.whl (21 kB)
Downloading regex-2025.11.3-cp312-cp312-win_amd64.whl (277 kB)
Downloading sympy-1.14.0-py3-none-any.whl (6.3 MB)
━━━━━━━━━━━━━━━━━━━━━━━━━━━━━━━━━━━━━━━━ 6.3/6.3 MB 9.7 MB/s eta 0:00:00
Downloading trampoline-0.1.2-py3-none-any.whl (5.2 kB)
Downloading typing_extensions-4.15.0-py3-none-any.whl (44 kB)
Downloading typing_inspection-0.4.2-py3-none-any.whl (14 kB)
Downloading colorama-0.4.6-py2.py3-none-any.whl (25 kB)
Downloading filelock-3.20.1-py3-none-any.whl (16 kB)
Downloading jinja2-3.1.6-py3-none-any.whl (134 kB)
Downloading mako-1.3.10-py3-none-any.whl (78 kB)
Downloading requests-2.32.5-py3-none-any.whl (64 kB)
Downloading setuptools-80.9.0-py3-none-any.whl (1.2 MB)
━━━━━━━━━━━━━━━━━━━━━━━━━━━━━━━━━━━━━━━━ 1.2/1.2 MB 10.0 MB/s eta 0:00:00
Downloading certifi-2025.11.12-py3-none-any.whl (159 kB)
Downloading charset_normalizer-3.4.4-cp312-cp312-win_amd64.whl (107 kB)
Downloading markupsafe-3.0.3-cp312-cp312-win_amd64.whl (15 kB)
Downloading mpmath-1.3.0-py3-none-any.whl (536 kB)
━━━━━━━━━━━━━━━━━━━━━━━━━━━━━━━━━━━━━━━━ 536.2/536.2 kB 18.3 MB/s eta 0:00:00
Downloading urllib3-2.6.2-py3-none-any.whl (131 kB)
Installing collected packages: trampoline, mpmath, urllib3, typing-extensions, sympy, setuptools, sentencepiece, safetensors, regex, pyyaml, python-dotenv, psutil, propcache, Pillow, packaging, numpy, networkx, multidict, MarkupSafe, kornia_rs, idna, greenlet, fsspec, frozenlist, filelock, einops, comfyui-workflow-templates-media-video, comfyui-workflow-templates-media-other, comfyui-workflow-templates-media-image, comfyui-workflow-templates-media-api, comfyui-workflow-templates-core, comfyui-frontend-package, comfyui-embedded-docs, colorama, charset_normalizer, certifi, av, attrs, annotated-types, aiohappyeyeballs, yarl, typing-inspection, tqdm, SQLAlchemy, scipy, requests, pydantic-core, Mako, jinja2, comfyui-workflow-templates, aiosignal, torch, pydantic, huggingface-hub, alembic, aiohttp, torchvision, torchsde, torchaudio, tokenizers, pydantic-settings, kornia, transformers, spandrel
Successfully installed Mako-1.3.10 MarkupSafe-3.0.3 Pillow-12.0.0 SQLAlchemy-2.0.45 aiohappyeyeballs-2.6.1 aiohttp-3.13.2 aiosignal-1.4.0 alembic-1.17.2 annotated-types-0.7.0 attrs-25.4.0 av-16.0.1 certifi-2025.11.12 charset_normalizer-3.4.4 colorama-0.4.6 comfyui-embedded-docs-0.3.1 comfyui-frontend-package-1.34.9 comfyui-workflow-templates-0.7.60 comfyui-workflow-templates-core-0.3.46 comfyui-workflow-templates-media-api-0.3.23 comfyui-workflow-templates-media-image-0.3.38 comfyui-workflow-templates-media-other-0.3.50 comfyui-workflow-templates-media-video-0.3.19 einops-0.8.1 filelock-3.20.1 frozenlist-1.8.0 fsspec-2025.12.0 greenlet-3.3.0 huggingface-hub-0.36.0 idna-3.11 jinja2-3.1.6 kornia-0.8.2 kornia_rs-0.1.10 mpmath-1.3.0 multidict-6.7.0 networkx-3.6.1 numpy-2.4.0 packaging-25.0 propcache-0.4.1 psutil-7.1.3 pydantic-2.12.5 pydantic-core-2.41.5 pydantic-settings-2.12.0 python-dotenv-1.2.1 pyyaml-6.0.3 regex-2025.11.3 requests-2.32.5 safetensors-0.7.0 scipy-1.16.3 sentencepiece-0.2.1 setuptools-80.9.0 spandrel-0.4.1 sympy-1.14.0 tokenizers-0.22.1 torch-2.9.1 torchaudio-2.9.1 torchsde-0.2.6 torchvision-0.24.1 tqdm-4.67.1 trampoline-0.1.2 transformers-4.57.3 typing-extensions-4.15.0 typing-inspection-0.4.2 urllib3-2.6.2 yarl-1.22.0
[notice] A new release of pip is available: 25.0.1 -> 25.3
[notice] To update, run: python.exe -m pip install --upgrade pip
(venv) I:\ai-generator\ComfyUI-Manual>④ PyTorchの再インストール
引き続きコマンドプロンプトから、インストールされたPyTorchのバージョンを確認します。
python -m pip list | findstr torch(venv) I:\ai-generator\ComfyUI-Manual>python -m pip list | findstr torch
torch 2.9.1
torchaudio 2.9.1
torchsde 0.2.6
torchvision 0.24.1
(venv) I:\ai-generator\ComfyUI-Manual>インストールされていたPyTorchはデフォルト版なので、CUDA 13.0 に対応する PyTorch に入れ替えます。
まず、下記のコマンドでPyTorchをアンインストールします。
python.exe -m pip uninstall -y torch torchvision torchaudio続いて、CUDA 13.0 でビルドされたPyTorchをインストールします。
python.exe -m pip install torch torchvision torchaudio --index-url https://download.pytorch.org/whl/cu130下記は実行例です。
(venv) I:\ai-generator\ComfyUI-Manual>python.exe -m pip uninstall -y torch torchvision torchaudio
Found existing installation: torch 2.9.1
Uninstalling torch-2.9.1:
Successfully uninstalled torch-2.9.1
Found existing installation: torchvision 0.24.1
Uninstalling torchvision-0.24.1:
Successfully uninstalled torchvision-0.24.1
Found existing installation: torchaudio 2.9.1
Uninstalling torchaudio-2.9.1:
Successfully uninstalled torchaudio-2.9.1
(venv) I:\ai-generator\ComfyUI-Manual>python.exe -m pip install torch torchvision torchaudio --index-url https://download.pytorch.org/whl/cu130
Looking in indexes: https://download.pytorch.org/whl/cu130
Collecting torch
Downloading https://download.pytorch.org/whl/cu130/torch-2.9.1%2Bcu130-cp312-cp312-win_amd64.whl.metadata (29 kB)
Collecting torchvision
Downloading https://download.pytorch.org/whl/cu130/torchvision-0.24.1%2Bcu130-cp312-cp312-win_amd64.whl.metadata (6.1 kB)
Collecting torchaudio
Downloading https://download.pytorch.org/whl/cu130/torchaudio-2.9.1%2Bcu130-cp312-cp312-win_amd64.whl.metadata (7.0 kB)
Requirement already satisfied: filelock in i:\ai-generator\comfyui-manual\venv\lib\site-packages (from torch) (3.20.1)
Requirement already satisfied: typing-extensions>=4.10.0 in i:\ai-generator\comfyui-manual\venv\lib\site-packages (from torch) (4.15.0)
Requirement already satisfied: sympy>=1.13.3 in i:\ai-generator\comfyui-manual\venv\lib\site-packages (from torch) (1.14.0)
Requirement already satisfied: networkx>=2.5.1 in i:\ai-generator\comfyui-manual\venv\lib\site-packages (from torch) (3.6.1)
Requirement already satisfied: jinja2 in i:\ai-generator\comfyui-manual\venv\lib\site-packages (from torch) (3.1.6)
Requirement already satisfied: fsspec>=0.8.5 in i:\ai-generator\comfyui-manual\venv\lib\site-packages (from torch) (2025.12.0)
Requirement already satisfied: setuptools in i:\ai-generator\comfyui-manual\venv\lib\site-packages (from torch) (80.9.0)
Requirement already satisfied: numpy in i:\ai-generator\comfyui-manual\venv\lib\site-packages (from torchvision) (2.4.0)
Requirement already satisfied: pillow!=8.3.*,>=5.3.0 in i:\ai-generator\comfyui-manual\venv\lib\site-packages (from torchvision) (12.0.0)
Requirement already satisfied: mpmath<1.4,>=1.1.0 in i:\ai-generator\comfyui-manual\venv\lib\site-packages (from sympy>=1.13.3->torch) (1.3.0)
Requirement already satisfied: MarkupSafe>=2.0 in i:\ai-generator\comfyui-manual\venv\lib\site-packages (from jinja2->torch) (3.0.3)
Downloading https://download.pytorch.org/whl/cu130/torch-2.9.1%2Bcu130-cp312-cp312-win_amd64.whl (1862.1 MB)
━━━━━━━━━━━━━━━━━━━━━━━━━━━━━━━━━━━━━━━━ 1.9/1.9 GB 9.1 MB/s eta 0:00:00
Downloading https://download.pytorch.org/whl/cu130/torchvision-0.24.1%2Bcu130-cp312-cp312-win_amd64.whl (8.9 MB)
━━━━━━━━━━━━━━━━━━━━━━━━━━━━━━━━━━━━━━━━ 8.9/8.9 MB 8.5 MB/s eta 0:00:00
Downloading https://download.pytorch.org/whl/cu130/torchaudio-2.9.1%2Bcu130-cp312-cp312-win_amd64.whl (2.3 MB)
━━━━━━━━━━━━━━━━━━━━━━━━━━━━━━━━━━━━━━━━ 2.3/2.3 MB 10.8 MB/s eta 0:00:00
Installing collected packages: torch, torchvision, torchaudio
Successfully installed torch-2.9.1+cu130 torchaudio-2.9.1+cu130 torchvision-0.24.1+cu130
[notice] A new release of pip is available: 25.0.1 -> 25.3
[notice] To update, run: python.exe -m pip install --upgrade pip
(venv) I:\ai-generator\ComfyUI-Manual>入れ替え後、改めてバージョンを確認すると CUDA 13.0 版(+cu130)に置き換わり、依存関係も問題ないことが確認できました。
(venv) I:\ai-generator\ComfyUI-Manual>python -m pip list | findstr torch
torch 2.9.1+cu130
torchaudio 2.9.1+cu130
torchsde 0.2.6
torchvision 0.24.1+cu130
(venv) I:\ai-generator\ComfyUI-Manual>python -m pip check
No broken requirements found.
(venv) I:\ai-generator\ComfyUI-Manual>⑤ ComfyUI-Manager を追加
カスタムノードの「ComfyUI-Manager」をインストールします。
デスクトップ版、ポータブル版でも触れましたが、カスタムノードやモデルを管理できる追加機能です。デスクトップ版のようにComfyUIに統合されたpip版のManagerも利用はできますが、「Model Manager」が利用できないため、カスタムノードを追加する方法でインストールします。
コマンドプロンプトで下記のフォルダを開きます。
I:\ai-generator\ComfyUI-Manual\ComfyUI\custom_nodesgit clone コマンドを実行し、ComfyUI-Managerのリポジトリをクローンします。
git clone https://github.com/Comfy-Org/ComfyUI-Manager下記は実行例です。
I:\ai-generator\ComfyUI-Manual\ComfyUI\custom_nodes>git clone https://github.com/Comfy-Org/ComfyUI-Manager
Cloning into 'ComfyUI-Manager'...
remote: Enumerating objects: 27337, done.
remote: Counting objects: 100% (336/336), done.
remote: Compressing objects: 100% (168/168), done.
remote: Total 27337 (delta 259), reused 192 (delta 168), pack-reused 27001 (from 2)
Receiving objects: 100% (27337/27337), 118.93 MiB | 10.48 MiB/s, done.
Resolving deltas: 100% (20261/20261), done.
I:\ai-generator\ComfyUI-Manual\ComfyUI\custom_nodes>クローンが完了したら、次回ComfyUI起動時に有効になります。

⑥ マニュアルインストールでのComfyUIの起動
準備ができたのでComfyUIを起動します。マニュアルインストールの場合は起動用バッチファイルなども無いため、Pythonコマンドから直接起動します。
コマンドプロンプトで下記のフォルダを開きます。
I:\ai-generator\ComfyUI-ManualPythonの仮想環境を有効化します。
.\venv\Scripts\activateComfyUI のフォルダ内に移動し、ComfyUIを直接起動します。
cd ComfyUI
python main.pyアクセス用のURL(http://127.0.0.1:8188/)が表示されるので、ブラウザからアクセスします。
下記は実行例です。
I:\ai-generator\ComfyUI-Manual>.\venv\Scripts\activate
(venv) I:\ai-generator\ComfyUI-Manual>cd ComfyUI
(venv) I:\ai-generator\ComfyUI-Manual\ComfyUI>python main.py
[START] Security scan
[DONE] Security scan
## ComfyUI-Manager: installing dependencies done.
** ComfyUI startup time: 2025-12-24 13:28:16.278
** Platform: Windows
** Python version: 3.12.10 (tags/v3.12.10:0cc8128, Apr 8 2025, 12:21:36) [MSC v.1943 64 bit (AMD64)]
** Python executable: I:\ai-generator\ComfyUI-Manual\venv\Scripts\python.exe
** ComfyUI Path: I:\ai-generator\ComfyUI-Manual\ComfyUI
** ComfyUI Base Folder Path: I:\ai-generator\ComfyUI-Manual\ComfyUI
** User directory: I:\ai-generator\ComfyUI-Manual\ComfyUI\user
** ComfyUI-Manager config path: I:\ai-generator\ComfyUI-Manual\ComfyUI\user\__manager\config.ini
** Log path: I:\ai-generator\ComfyUI-Manual\ComfyUI\user\comfyui.log
Prestartup times for custom nodes:
1.6 seconds: I:\ai-generator\ComfyUI-Manual\ComfyUI\custom_nodes\ComfyUI-Manager
Checkpoint files will always be loaded safely.
Total VRAM 12227 MB, total RAM 65300 MB
pytorch version: 2.9.1+cu130
Set vram state to: NORMAL_VRAM
Device: cuda:0 NVIDIA GeForce RTX 5070 : cudaMallocAsync
Using async weight offloading with 2 streams
Enabled pinned memory 29385.0
working around nvidia conv3d memory bug.
Using pytorch attention
Python version: 3.12.10 (tags/v3.12.10:0cc8128, Apr 8 2025, 12:21:36) [MSC v.1943 64 bit (AMD64)]
ComfyUI version: 0.6.0
ComfyUI frontend version: 1.34.9
[Prompt Server] web root: I:\ai-generator\ComfyUI-Manual\venv\Lib\site-packages\comfyui_frontend_package\static
Total VRAM 12227 MB, total RAM 65300 MB
pytorch version: 2.9.1+cu130
Set vram state to: NORMAL_VRAM
Device: cuda:0 NVIDIA GeForce RTX 5070 : cudaMallocAsync
Using async weight offloading with 2 streams
Enabled pinned memory 29385.0
### Loading: ComfyUI-Manager (V3.39)
[ComfyUI-Manager] network_mode: public
[ComfyUI-Manager] ComfyUI per-queue preview override detected (PR #11261). Manager's preview method feature is disabled. Use ComfyUI's --preview-method CLI option or 'Settings > Execution > Live preview method'.
### ComfyUI Version: v0.6.0 | Released on '2025-12-23'
Import times for custom nodes:
0.0 seconds: I:\ai-generator\ComfyUI-Manual\ComfyUI\custom_nodes\websocket_image_save.py
0.4 seconds: I:\ai-generator\ComfyUI-Manual\ComfyUI\custom_nodes\ComfyUI-Manager
[ComfyUI-Manager] default cache updated: https://raw.githubusercontent.com/ltdrdata/ComfyUI-Manager/main/alter-list.json
[ComfyUI-Manager] default cache updated: https://raw.githubusercontent.com/ltdrdata/ComfyUI-Manager/main/model-list.json
[ComfyUI-Manager] default cache updated: https://raw.githubusercontent.com/ltdrdata/ComfyUI-Manager/main/github-stats.json
[ComfyUI-Manager] default cache updated: https://raw.githubusercontent.com/ltdrdata/ComfyUI-Manager/main/custom-node-list.json
[ComfyUI-Manager] default cache updated: https://raw.githubusercontent.com/ltdrdata/ComfyUI-Manager/main/extension-node-map.json
Context impl SQLiteImpl.
Will assume non-transactional DDL.
No target revision found.
Starting server
To see the GUI go to: http://127.0.0.1:8188表示URLにアクセスすると ComfyUI の画面が表示されます。

3.モデルの設定
画像生成に必要となるモデルのインストールや設定をします。
1) 追加モデルパスの設定
既にAIツールを利用していて、インストール済みモデルがある場合は、参照設定を行うことでインストール済みモデルを流用することができます。
① 設定ファイルの準備
ComfyUIでは、参照設定を定義するためのテンプレートが用意されてします。
デスクトップ版のComfyUIの場合
デスクトップ版ComfyUIの場合、有効な設定ファイルが配置済みです。編集するためには、画面のメニューから「ヘルプ」→「Open Folder」→「Open extra_model_paths.yaml」の順に選択すると設定ファイルにアクセスでき、メモ帳などで開くことで編集ができます。

また、この設定ファイルには初期設定で指定したフォルダパスが既に定義済みです。新たに参照設定を追加する場合は、ファイルの最後から追記する形となります。
ポータブル版、マニュアルインストール版ComfyUIの場合
ポータブル版やマニュアルインストールだと、テンプレートファイルは下記の位置に保存されています。
ポータブル版の配置場所:I:\ai-generator\ComfyUI_windows_portable\ComfyUI\extra_model_paths.yaml.example
マニュアルインストール版の配置場所:I:\ai-generator\ComfyUI-Manual\ComfyUI\extra_model_paths.yaml.example
テンプレートを利用するには、ファイル名を extra_model_paths.yaml にリネームすることで、設定ファイルが有効化されます。
② 設定ファイルの編集
設定ファイルには ComfyUI や A1111 のモデル参照用テンプレートがコメントアウトされた状態で書かれています。
有効にするには、利用したい部分のコメント記号(#)を外し、base_path に参照先のパスを指定するだけです。デスクトップ版の場合は、既存の設定ファイルに以下のテンプレート内容を参考に追記する形となります。
設定ファイルの内容ですが、大きく3つのテンプレートが用意されています。
- 6~25行:別の ComfyUI に配置されたモデルを参照するためのテンプレート
- 31~45行:Stable Diffusion web UI (A1111) に配置されたモデルを参照するためのテンプレート
- 51~55行:その他のツールに配置されたモデルを参照するためのテンプレート
#Rename this to extra_model_paths.yaml and ComfyUI will load it
#config for comfyui
#your base path should be either an existing comfy install or a central folder where you store all of your models, loras, etc.
#comfyui:
# base_path: path/to/comfyui/
# # You can use is_default to mark that these folders should be listed first, and used as the default dirs for eg downloads
# #is_default: true
# checkpoints: models/checkpoints/
# text_encoders: |
# models/text_encoders/
# models/clip/ # legacy location still supported
# clip_vision: models/clip_vision/
# configs: models/configs/
# controlnet: models/controlnet/
# diffusion_models: |
# models/diffusion_models
# models/unet
# embeddings: models/embeddings/
# loras: models/loras/
# upscale_models: models/upscale_models/
# vae: models/vae/
# audio_encoders: models/audio_encoders/
# model_patches: models/model_patches/
#config for a1111 ui
#all you have to do is uncomment this (remove the #) and change the base_path to where yours is installed
#a111:
# base_path: path/to/stable-diffusion-webui/
# checkpoints: models/Stable-diffusion
# configs: models/Stable-diffusion
# vae: models/VAE
# loras: |
# models/Lora
# models/LyCORIS
# upscale_models: |
# models/ESRGAN
# models/RealESRGAN
# models/SwinIR
# embeddings: embeddings
# hypernetworks: models/hypernetworks
# controlnet: models/ControlNet
# For a full list of supported keys (style_models, vae_approx, hypernetworks, photomaker,
# model_patches, audio_encoders, classifiers, etc.) see folder_paths.py.
#other_ui:
# base_path: path/to/ui
# checkpoints: models/checkpoints
# gligen: models/gligen
# custom_nodes: path/custom_nodes
下記は設定例です。基本的には base_path に該当するツールのパスを指定するだけで、各種モデルの参照ができるような作りになっています。
# ComfyUIを参照先としたテンプレート
# 基本的には base_path を指定すればOK
comfyui:
base_path: I:/ai-generator/ComfyUI_windows_portable
# You can use is_default to mark that these folders should be listed first, and used as the default dirs for eg downloads
#is_default: true
checkpoints: models/checkpoints/
text_encoders: |
models/text_encoders/
models/clip/ # legacy location still supported
clip_vision: models/clip_vision/
configs: models/configs/
controlnet: models/controlnet/
diffusion_models: |
models/diffusion_models
models/unet
embeddings: models/embeddings/
loras: models/loras/
upscale_models: models/upscale_models/
vae: models/vae/
audio_encoders: models/audio_encoders/
model_patches: models/model_patches/
# A1111を参照先としたテンプレート
# 基本的には base_path を指定すればOK
a111:
base_path: I:/ai-generator/Automatic1111/stable-diffusion-webui
checkpoints: models/Stable-diffusion
configs: models/Stable-diffusion
vae: models/VAE
loras: |
models/Lora
models/LyCORIS
upscale_models: |
models/ESRGAN
models/RealESRGAN
models/SwinIR
embeddings: embeddings
hypernetworks: models/hypernetworks
controlnet: models/ControlNet
# 上記以外のツールを参照先としたテンプレート
# 基本的には base_path を指定すればOK
fooocus:
base_path: I:\ai-generator\Fooocus\Fooocus
checkpoints: models/checkpoints
gligen: models/gligen
# custom_nodes: path/custom_nodes
2) Checkpoint のインストール
画像生成に必須となる Checkpoint(Unet 等)をインストールします。追加にはManagerを利用します。
ComfyUI起動後、Custom Nodes Manager(パズルピースアイコン)あるいは、Mangerボタンをクリックし、メニューから「Model Manager」を選択します。

Model Managerが表示されたら、下記の手順で対象のモデルをダウンロードします。
- 検索欄に “sd_xl_base” と入力
- 候補の中から 「sd_xl_base_1.0_0.9vae.safetensors」 をチェック
- 「Install」をクリック

インストールが完了すると、リフレッシュを促すメッセージが表示されるので、「Refresh」ボタンをクリックします。

その後、Managerのメニューに戻り、「Restart」をクリックして ComfyUI を再起動します。

再起動後はインストールしたCheckpoint(モデル)が利用できるようになります。
4.ComfyUIの動作確認
画像生成に必要が準備ができたので、実際に画像生成を試してみます。
1) テンプレートを利用した画像生成
ComfyUIで画像生成をするためには通常ワークフローを作る必要がありますが、ここではあらかじめ用意されているテンプレートのワークフローを利用します。
テンプレートは画面の左側に並んだアイコンから、「テンプレート」→「画像」→「SD1.5」→「画像生成」の順に選択することで、作成済みのワークフローが読み込まれます。

ワークフローを読み込むと、下図のようにモデルのインストールを促されますが、ここでは右上の❌️をクリックしキャンセルします(ダウンロードしてしまっても構いません)。これは、ワークフローに必要なモデル等が不足している場合に表示されたりします。

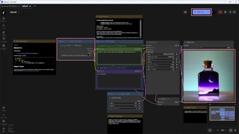
ワークフローが読み込めたら、次の手順で画像を生成します。
- 「Step 1 – Load model」の「チェックポイントを読み込む」ノード(図の左)で、「SDXL\sd_xl_base_1.0_0.9vae.safetensors」を選択します。
- 実行ボタン(図の右上)をクリックします。
- 「画像を保存」ノード(図の右)に生成された画像が出力されます。

というわけで、風景入りビンの画像が生成されました。この画像はプロンプトと呼ばれる「生成したい画像を説明した文章や単語」を元に生成された画像です。

今回利用したワークフローだと、中央にある2つのノードがプロンプトの入力用ノードとなっています。この2つのノードは、上が画像に反映させたいポジティブプロンプト、下が画像に反映させたくないネガティブプロンプトです。

そして、ここで入力されていたプロンプトの内容は下記となります。
beautiful scenery nature glass bottle landscape, purple galaxy bottle,
(美しい自然の風景を詰め込んだ、紫色のギャラクシーボトル)例えば、プロンプトの内容によっては下図のような画像も生成することができます。



2) 他のモデルでの画像生成(Checkpoint)
生成される画像の雰囲気(画風や彩色など)は、利用するモデル(Checkpoint)で大きく変わります。先ほど生成した画像は SDXL というベースモデルの一つで、比較的実写寄りの画像生成が得意なモデルです。
モデルはトレーニングの方向性で、アーティスティックな画像や、イラスト・アニメ調の画像など、出力される画像の雰囲気が決定されます。例えば次の画像はSDXLをベースに、よりイラストやアニメ調の画像になるようトレーニングされたモデル(NoobAI系)で出力した画像です。



また、こちらはFLUX.1というSDXLとは異なるベースモデルで出力した画像です。



3) モデルの入手
これらCheckpointを含むモデルは、インターネット上で入手することが可能です。主要な共有サイトを紹介しておきます。
① CIVITAI
AIモデル(Checkpoint, LoRA, VAEなど)や関連ファイルを世界中のユーザーが共有・ダウンロードできる、最大級のプラットフォームです。モデル以外にも、生成画像やComfyUIのワークフローなども共有されているので、色々と参考になります。
② CIVITAI (GREEN)
こちらもCIVITAIですが、いわゆる紳士向けのコンテンツを排除した健全サイトです。
③ Hugging face
AI・機械学習のための世界最大のオープンソースプラットフォームです。画像生成に特化したCivitaiとは異なり、テキスト生成(LLM)、音声認識、翻訳、画像解析など、あらゆる分野のAIモデルやデータセットが共有されています。

5.さいごに
長くなりましたが、ComfyUIのセットアップ手順でした。
これで画像生成をするための下地ができたので、色々試しながらワークフローやノード、モデルなどの理解を深めて行けるかなぁと思います。また、他にも備忘録として書いておきたいことが多々ありますが、時間があるときにでも書くようにしたいと思います。
用語について
用語の説明を書き残しますが、私の認識なので的を射ているかは怪しい…
- Qコンフィーユーアイ (ComfyUI)とは?
- A
AIモデルを操作するためのノードベースのUI。
AIによる画像生成には本来複雑な手続きが必要だが、これらを視覚的な「ワークフロー」として組み立てられるのが特徴。また、ComfyUIはあくまでモデルを扱うためのツールなので、別途モデルが必要となる。
- Qカスタムノード(Custom node)とは?
- A
ComfyUIの様々な拡張機能。画像の背景を消したり、アップスケールをしたり。(マイクラで言うと”Mod”)
- Qモデル(Model)とは?
- A
いわゆるAIに該当するもの。生成したい画像の説明(プロンプト)を解釈したり、それに基づいた画像の生成(描画)をしてくれる。(Checkpoint, VAE, Lora 等)
- Qチェックポイント(Checkpoint)とは?
- A
画像生成においては核となるモデル。もう少し書くと、Stable Diffusion を始めとするベースモデルや、それらを元に追加学習し、アニメや3Dなどに特化したモデルなどが該当する。ComfyUIでは、Checkpointを入れ替えることで全く異なった印象を持つ画像を生成することができる。
- Qプロンプト(Prompt)とは?
- A
AIに対する指示というか要求と言うか、要は書いて欲しいイラストの説明書きで、呪文とも呼ばれたりするが「1girl, blue hair, green eyes(1人の女の子、青い髪、緑の目)」など、単語や文章をつらつらと書き並べたもののことを言う。また、プロンプトには画像に反映させたいポジティブプロンプトと、逆に反映させたくないネガティブプロンプトがあり、こういった情報を元に画像が生成される。



コメント